
Spot!
September–December 2020
Description
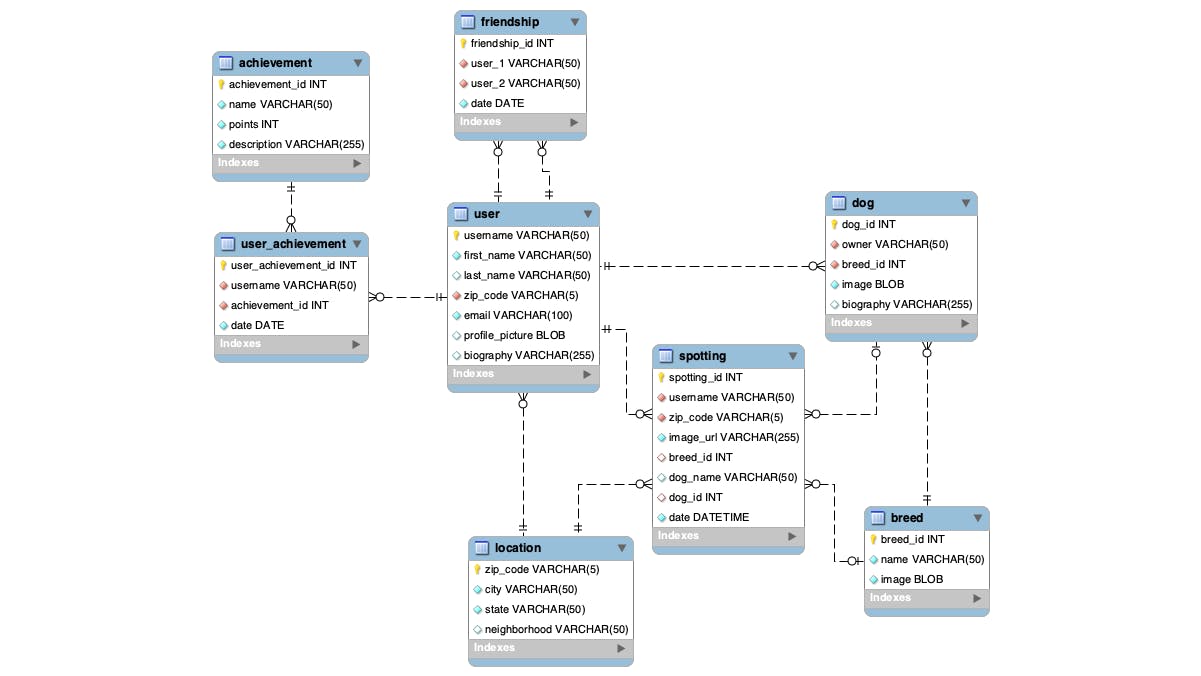
This project was a proof-of-concept application designed to help dog lovers compete in "dogspotting," a popular activity on social media in which users can gain points by posting pictures of dogs they meet in public.
Role
I worked on a team of three students to design and diagram the database, and I was the engineer of the proof of concept.
Tools
- MySQL
- Python
- Express
- React